
IoS
UX Designing
Block Chain
SAAS
IOT
Web Design
IoS
UX Designing
Block Chain
SAAS
IOT
Web Design
IoS
UX Designing
Block Chain
SAAS
IOT
Web Design
IoS
UX Designing
Block Chain
SAAS
IOT
Web Design
IoS
UX Designing
Block Chain
SAAS
IOT
Web Design
IoS
UX Designing
Block Chain
SAAS
IOT
Web Design
IoS
UX Designing
Block Chain
SAAS
IOT
Web Design
IoS
UX Designing
Block Chain
SAAS
IOT
Web Design
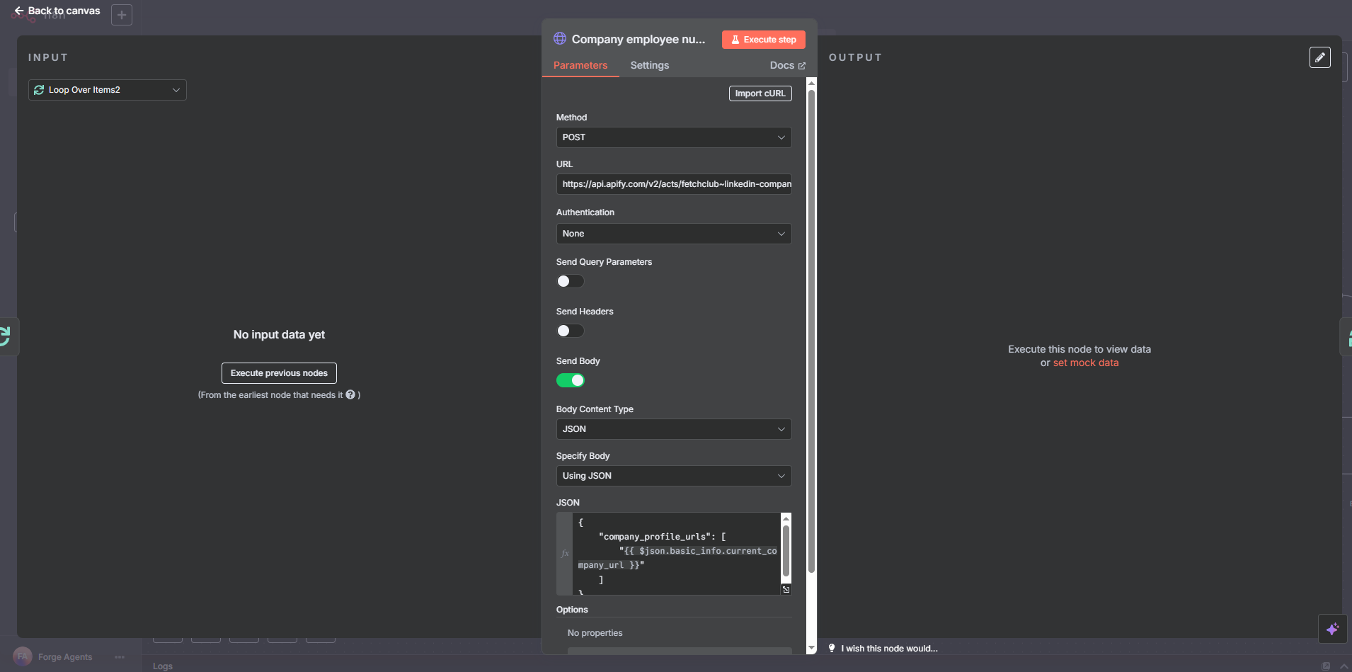
Description:
A sales team often forgot to update the CRM after client meetings, leading to poor data hygiene and missed follow-ups. To solve this, we created a bot that listens to Zoom recordings, transcribes them using Whisper API, summarizes the key points using GPT-4, and automatically updates the CRM.
Each post-call summary includes client pain points, action items, and opportunity stage. This is posted in Slack and saved into the CRM under the corresponding deal.
Technical Highlights:
- Zoom + Whisper API for transcription
- GPT-4 for summarization and tone matching
- Pipedrive + HubSpot CRM integration
- Slack alerts for post-call summaries
Outcome:
- 100% CRM coverage without manual input
- Increased lead tracking and follow-up success
- Saved ~$1,500/month in admin time
Hero Image Outline:
Summary post in Slack: “Client XYZ: Wants redesign + SEO. Next step: Proposal.” + blurred flow titled “Transcribe → Summarize → Update CRM.”
1. How does your AI automation process work?
We start by analyzing your current workflow, identifying repetitive tasks, and then designing custom automation flows using tools like n8n, OpenAI, and third-party APIs. Every automation is tailored to your business operations.
2. Will I need to change my current tools or systems?
Not at all. Our automations are designed to integrate seamlessly with your existing stack — whether it’s Google Workspace, Shopify, Notion, Slack, CRMs like HubSpot or Pipedrive, or custom APIs.
3. Is the data shared with OpenAI or other third parties?
We prioritize data security and compliance. When using AI models like GPT, we utilize privacy-conscious practices, including anonymization and secure API routing. No data is stored without consent.
4. How long does it take to build an automation like this?
Most automation flows are delivered within 1–2 weeks, depending on complexity. Simpler flows can go live in just a few days.
5. What happens if something breaks or goes wrong?
We set up real-time monitoring, failure notifications, and fallback systems. Plus, every solution comes with post-deployment support to ensure smooth operation.
6. Do I need a technical team to maintain it?
No — our goal is to make automation accessible. We design systems that are no-code/low-code friendly, so your internal team can view or modify flows with basic guidance.
7. How much does automation typically save?
On average, clients save $1,500–$10,000/month depending on the process automated. You also save time, reduce human errors, and scale operations faster.
8. Can I request a demo or see a sample?
Absolutely. We offer a Free AI Exploration Call where we walk you through actual automations (with blurred flows for security) and show what’s possible in your specific case.
Tools Used
Zoom + Whisper API + GPT-4